籍精益管理平台 铸日精百年之道----上海日精电子有限公司
关键词:电容器制造、多组织销售协同、多组织生产协同、多组织供应链协同、车间管理。
一、 企业简介
日精集团是排名全球第二的薄膜电容器专业制造商,其前身为日本日精电机株式会社,于1959年在日本东京成立。目前在日本花卷、一户、冈谷和中国扬州、宜春拥有生产和研发基地。日精集团下属各子公司为:日精电机(香港)有限公司(NDH)、上海日精电机有限公司(SNE)、上海日精贸易有限公司(SNT)、深圳日精电气技术有限公司(SNS)、日精电机(扬州)有限公司(NDY)、扬州日精电子有限公司(YNE)。日精集团在香港、新加坡、上海、深圳、天津、东京、大阪拥有直属销售公司,并在台湾、欧洲、美国拥有销售代理网络,产品畅销全球电子市场。
五十年的行业积淀,日精集团秉承‘新日精、新变革、新伙伴’三新的管理理念,始终以满足客户需求为目标,把节约能源和保护环境作为自己的神圣职责,努力为社会提供优质产品,争做全球行业领军企业。其产品已广泛应用于通讯、照明、电源、家电和工业产品等广泛领域。

二、 企业面临的关键问题
近几年集团业务发展很快,并且进行了大规模的行业整合,在公司走集团化的道路的过程中遇到如下的问题:
其一:企业管理思路很完善,缺乏有效的管理工具,企业信息化待加强,缺乏统一的信息化管理平台;集团信息化建设起步较早,虽然已经建成覆盖全厂的高速网络系统,但是应用软件系统使用较少,仅在财务部门实现了财务电算化,企业内部多数的业务特别一些管理报表还停留在手工处理的程度,其工作效率相对集团的大步发展较为低下。随着网络技术、信息技术的飞速发展和企业规模的不断扩大,企业信息化建设的需求,特别是覆盖全集团所有资源的管理需求日益迫切。
其二:业务流程没有实现“过程化管理”。
由于仅限于单元化的应用,缺乏有利的动态决策分析和监控系统,企业各级管理者由于无法及时掌握企业动态运作信息,不能进行有效的动态协调管理,许多问题只能在事后解决和补救。ERP系统强调的是事前预测、事中控制和事后分析,有效地解决企业目前面临的非过程化管理方式;同时利用基于实时在线的B/S数据挖掘技术,及时获取企业的一线数据,进行广泛的数据分析,提供全面决策支持。
其三、业务管理与数据管理、现场管理相脱节。
现在企业已经进行了大量的技术基础管理工作,在企业全面推广生产自动化;生产线大部分采用先进的数控设备,但是管理和设计、监控相互脱节,通过实施ERP系统实现管理和业务数据、生产现场的集成。
三、 关键应用及先进应用模式
1.多组织需求分单
需求要点
1)分销组织及工厂都可以进行接单;
2)接单后需要考虑各组织的库存,包含分销分公司的库存及工厂库存;
3)总控中心对各组织的需求及库存、采购在途、生产在制综合考虑后,一次性进行独立需求的净需求及净需求分配(分配外采或不同工厂进行生产);
4)分销组织没有计划职能,只需考虑其在库库存量。
应用模式
1)分销组织及工厂分别进行接单,系统内录入销售订单,在销售订单中记录项目号,其项目号即为该客户;
2)由总控中心对分销组织及工厂的库存、采购在途、生产在制进行分析后进行分单,其分单结果为各组织外采,或两个工厂进行生产;
3)其销售订单的成品需求分单计划,根据占用规则进行分析后,系统给出参考建议,最终由人为调整后进行下发,执行相关的采购或生产流程。
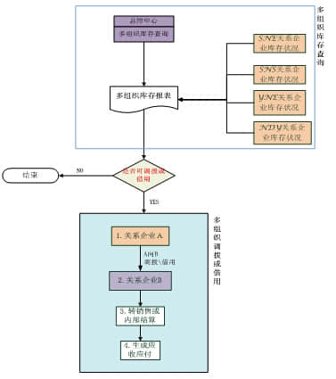
2.多组织库存管理协同
需求要点
多组织库存查询、调拨业务流程。

应用模式
1)贸易公司接单过程或者工厂需要的产品在贸易公司有库存的时候,需要按一定的条件(料品、规格)查询各关系企业的库存状况。
2)各组织间互相调拨通过组织间工厂-工厂(双向)或工厂-物流(双向)(关系企业)的关系进行跨组织调拨,并进行内部交易结算。
3)各组织间进行调拨时,可以按一步式或两步式进行调拨。(关系企业)。
4)在各组织接单后,总控中心统一分单时,即进行了成品供需分析,需要如何调整或调拨需要按总控中心的分析为依据,有特殊需要时需知会总控中心,以便成品供需的统一调配。
5)两个贸易公司向两个工厂下单生产的产品,生产入库后在工厂组织,需跨组织调拨至相应组织后,再出货。由跨组织的调拨单产生内部交易结算,立内部往来账。
3.多组织需求计划协同
需求要点
1)目前分散接单后总控中心对独立需求的统计分析分单,通过手工方式进行分单。
2)目前日精电机(扬州)有限公司、扬州日精电子有限公司只有设计用的EXCEL档物料清单,通过手工计算得到物料需求计划。
3)希望能通过做多组织的需求计划,产生各组织采购、自制相应计划。
应用模式
1)成品需求由总控中心统一进行供需分析后分单,其单据分拆至各组织的采购订单及两个工厂的生产订单。然后在两个工厂分别运行MRP运算,得到其半成品需求计划及采购需求计划,采购需求计划除在自已组织采购的料件外,其它由总控中心集中采购的料件,均通过上海日精电机有限公司采购模块的需求接口内的信息拉单生成采购组织的请购单,若需要调整在请购单处进行调整后审核,然后由负责集采的人员负责转采购后,走相应的流程。
2)两个工厂产生的半成品计划订单需由计划订单转生产流程。
3)扬州日精电子有限公司本组织采购的采购件,需在本组织内由计划订单调整后释放,本组织请购或本组织采购,走相应的采购流程。

4.多组织集中采购
需求要点
上海日精集团集中采购业务,主要是两个工厂的材料由集团统一进行采购。其业务如图:

集中采购业务说明:
1)日精电机(扬州)进口料,由总控中心集中进行采购,收货由日精电机(扬州)进行收货,未来结算由上海日精电机(SNE)与供应商进行结算,上海日精电机加价后卖给日精电机(扬州),内部形成应收应付。
2)扬州日精电子的进口料件与日精电机(扬州)的采购模式一样,扬州日精电子的国内采购由自已进行采购、收货、与供应商结算都由自已完成。
3)日精电机(扬州)国内采购料件,由总控中心集中进行采购,收货由日精电机(扬州)进行收货,结算由日精电机(扬州)与供应商进行核算。
应用模式:
1)日精电机(扬州)、扬州日精电子进口料件,都走集采分收模式,由上海日精电机集中采购,各组织分散收货,再进行内部交易结算。
2)日精电机(扬州)国内采购料件,走集中代购模式,由上海日精电机采购代购,日精电机(扬州)自行收货与供应商进行结算,只是由上海日精电机发出采购订单。

应用价值
1)发挥集中采购优势,更利于寻找合适的供应商,更利于与供应商的谈判、合作,降低采购成本;
2)采购资源整合,采购人员整合,提升采购效率,降低采购成本。
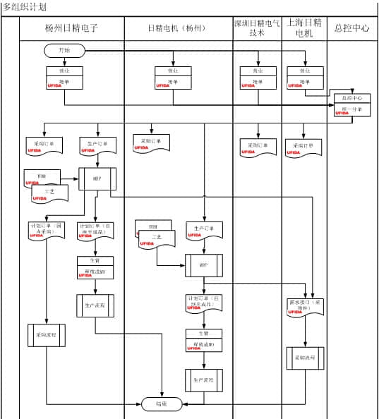
5.多组织生产协同
A.关系企业工序协同
需求要点
扬州日精电子有限公司主要生产产品类别为MM类,其所加工的产品后三道工序由日精电机(扬州)有限公司受托加工,两工厂间进行内部加工费用结算。
应用模式
1)扬州日精电子的产品后工序需委托日精电机(扬州)有限公司进行加工的,需要日精电机(扬州)组织内建立自已进行受托加工的产品结构及工艺路线,不需在总控中心建立。
2)扬州日精电子的产品结构,在总控中心建立后下发至扬州日精电子。
3)日精电机(扬州)的产品结构,只需建立自已加工产品的BOM结构,后工序委托加的BOM在受托加工方建立。
4)扬州日精电子组织内建立工序委外件,与工序资源对应。
5)扬州日精电子内以工序委外件建立厂商价表,将委托加工的加工费录入至厂商价表内。
6)工序转移审核后即可生成工序委外采购订单。
7)跨组织抛转为日精电机(扬州)的销售订单,转生产相关流程。
8)日精电机(扬州)出货后根据出货立应收账款,扬州日精电子工序委外采购订单收货后,根据工序委外收货立应付账款。

B.贸易公司委外
需求要点
日精集团下两家贸易公司:上海日精电机有限公司、深圳日精电气技术有限公司有部分产品可能需要委托两家工厂进行加工后再进行销售,贸易公司与工厂间结算加工费用。贸易公司部分成品或半成品会委托两工厂进行加工,适合于此业务。
应用模式
1)贸易公司建立采购订单,此采购订单上料号为委托加工后的成品料号,单价为委托加工的加工费。
2)贸易公司采购订单上指定贸易路径,跨组织抛转为工厂的销售订单。
3)贸易公司将其半成品或成品杂发出库。
4)工厂若需要管理此库存,需建立外寄仓,收到料后杂收入库,不更新成本。
5)工厂根据抛转的销售订单拉单生成自已的生产订单,此生产订单需要手工修改备料表,将其改为需要领用的料件。
6)工厂生产完工入库后,做销售出货,在贸易组织做采购收货。
7)工厂根据销售出货立应收账款(加工费),贸易公公司根据采购收货立应付账款。

应用价值
1)统一的管理平台,保证两组织在协同时单据可追溯性,代替以往手工开单,避免遗漏或错误;
2)单据进行抛转,减少重复做单;
3)有利于成本核算,各组织内查询其成本都为本组织产品成本。
如果您还有其他的问题也可以在线咨询我们的客服,或者拨打我们的热线电话 0579-83183560。期待您的来电,后续我们将带给您更好的服务。预知更多精彩请关注金华朗盈新浪微博、官方微信:jinhualangying 金华朗盈
官方网址:http://www.jhyongyou.com/
本文出自金华坤迪软件有限公司https://www.0579ufida.com/info-759.html,转载请注明出处。
相关阅读
2020-07-28 金华erp用友:YonSuite-助力企业数智化转型升级,创新与突破
2024-09-30 国庆放假通知
2024-09-14 采购进货预警设置
2024-08-26 一块瓷砖蕴含美学“智慧”,这家陶瓷厂揭秘装修的艺术密码
2024-08-12 金华畅捷通:2024“最美服务商”震撼来袭,探寻小微企业数智服务“新标杆”!
2024-07-25 兰溪用友可信云大会成立“ToB云应用与服务推进矩阵”,畅捷通携手多方共促企业数智转型
2024-07-12 兰溪用友:放弃高薪毅然回乡创业,他竟用5年奇迹般做到全国同行业前五强
2024-06-25 兰溪畅捷通软件怎么选?:畅捷通好会计标准版怎么样?
2024-06-27 兰溪畅捷通行业资讯:2024影响会计业Top10技术出炉!5个潜在技术都与AI相关
2024-06-18 兰溪畅捷通全新产品发布:T+Cloud专属云普及版全新上市,以安全+效率赋能小微企业财税升级
浙公网安备 33070202100118号